Breadcrumbs
- IT Security
- Projekte
- Mobile Device Management - OSX Server vs. Good Technology
Mobile Device Management - OSX Server vs. Good Technology
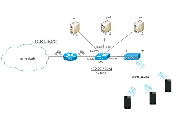
In diesem Projekt sollen die Leistungsfähigkeit des Apple Servers/ Profil Managers als Mobile Device Management Lösung im praktischen Vergleich zu einer etablierten Lösung von Good Technology ermittelt werden.
Durch die Feature Erweiterungen des Profil Managers im Apple Server Mavericks zu einem MDM System stellt sich die Frage, ob es noch Vorteile durch den Einsatz von etablierten MDM System gibt? Dazu wurden in diesem Projekt der Apple Server mit der MDM Lösung von GOOD Technology verglichen und die Unterschiede und Gemeinsamkeiten herausgearbeitet.